Fundamentos BGP - MED
Vídeo da Solução
Clique para expandir o vídeo
Vídeo da Solução
Clique para expandir o vídeo
Laboratório: Manipulação de Rotas BGP com o Atributo MED
Visão Geral
Bem-vindo ao laboratório sobre o atributo BGP Multi-Exit Discriminator (MED)! Neste exercício, você aprenderá como usar o MED para influenciar a entrada de tráfego de um AS externo (Autonomous System) em seu AS local. O MED é um atributo opcional do BGP que sugere ao AS vizinho qual caminho preferir ao entrar no seu AS. Quanto menor o valor do MED, maior a preferência.
Por padrão, o MED é mais eficaz em cenários multihomed, onde um AS local se conecta a múltiplos pontos do mesmo AS externo. Para que funcione, o AS externo deve aceitar o MED e não sobrescrevê-lo com atributos de maior prioridade, como o weight. Vamos explorar isso passo a passo!
Contexto
Imagine que temos um datacenter operando no AS 200, com roteadores de borda (R2 e R4) conectados a uma filial no AS 100 por meio de dois links distintos. Nosso objetivo é anunciar as redes do datacenter para a filial através desses roteadores de borda e controlar como o tráfego da filial entra no AS 200.
- Link Principal: A conexão entre R1 (AS 100) e R2 (AS 200) será usada como o caminho primário para a maioria do tráfego.
- Link de Backup: A conexão entre R1 (AS 100) e R4 (AS 200) será reservada como backup e utilizada apenas para redes específicas, conforme configurarmos com o MED.
Neste laboratório, você ajustará o MED para direcionar o tráfego da filial (AS 100) de acordo com essas preferências, simulando um cenário real de controle de entrada em um datacenter.
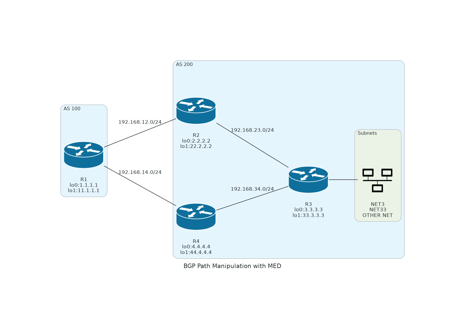
Topologia

Este laboratório utiliza uma topologia com quatro roteadores (R1, R2, R3 e R4) para demonstrar a manipulação de rotas com o atributo MED. A estrutura forma um quadrado, permitindo múltiplos caminhos entre os ASs, ideal para testar o controle de tráfego.
Conexões
- R1 <-> R2: Peering eBGP entre AS 100 (R1) e AS 200 (R2).
- R1 <-> R4: Peering eBGP entre AS 100 (R1) e AS 200 (R4).
- R2 <-> R3: Conexão interna no AS 200 (usaremos OSPF como IGP).
- R3 <-> R4: Conexão interna no AS 200 (usaremos OSPF como IGP).
Endereçamento IP
Cada roteador possui interfaces Loopback0 e Loopback1 para identificação e anúncio de rotas no BGP:
- R1: Lo0: 1.1.1.1/32, Lo1: 11.1.1.1/32
- R2: Lo0: 2.2.2.2/32, Lo1: 22.2.2.2/32
- R3: Lo0: 3.3.3.3/32, Lo1: 33.3.3.3/32
- R4: Lo0: 4.4.4.4/32, Lo1: 44.4.4.4/32
Objetivo
Você configurará sessões BGP e usará o MED para direcionar o tráfego do AS 100 (R1) para prefixos específicos no AS 200 (R2, R3, R4). Prepare-se para explorar o poder da manipulação de rotas!
Boa sorte e bons estudos!